Datensätze und Wertelisten, aus denen Vorgabelisten für Indexwerte erzeugt werden sollen, können auch in der CROSSCAP Enterprise eigenen PostgreSQL-Datenbank hinterlegt und gepflegt werden (Achtung, diese Anleitung gilt ausschließlich beim Einsatz von CROSSCAP Enterprise V3).
Zusammenfassung:
- Schritt 1: Anlegen und Konfigurieren der gewünschten Nachschlagetabelle(n)
- Schritt 2: Befüllen der Nachschlagetabelle(n), mit Daten für die späteren Vorgabelisten
- Schritt 3: Eintragen der neuen Nachschlagetabelle(n), in die zentrale Liste der Nachschlagetabellen
Die oben aufgeführten Schritte erfolgen auf DBMS-Ebene, sie erfordern administrative Rechte auf die zentrale CROSSCAP PostgreSQL Datenbank und werden weiter unten in diesem Dokument im Detail beschrieben. Die hier gezeigten Beschreibungen beziehen sich auf die PostgreSQL Version 9.3, sind aber auf neuere Versionen übertragbar.
Schritt 1: Anlegen und Konfigurieren der Nachschlagetabelle(n)
Anlegen der Tabelle per SQL-Skript:
Die folgenden SQL-Statements legen die gewünschte (Beispiel-)Tabelle automatisch an:
CREATE TABLE "LookupDokart"
(
"Nummer" character(3) NOT NULL,
"Abteilung" character varying,
"Dokumentart" character varying,
CONSTRAINT "LookupDokart_pkey" PRIMARY KEY ("Nummer")
)
WITH (
OIDS=FALSE
);
ALTER TABLE "LookupDokart"
OWNER TO "CrosscapUser";Händisches Anlegen der Tabelle:
Schnelldurchlauf durch alle hierfür benötigten Aktionen:
- PGAdmin starten, CrosscapEnterprise Datenbank öffnen
- Neue Tabelle mit Eigentümer CrosscapUser anlegen
- Spalten anlegen, Spalte Nummer als Primärschlüssel zuweisen
- Überprüfen, dass die Tabelle korrekt angelegt wurde
Starten/Öffnen der PostgreSQL Administrations-Oberfläche (hier: PGAdmin III):

Verbinden mit den PostgreSQL Datenbanken (Rechte Maustaste > Verbinden): 
Lokalisieren und Öffnen der CROSSCAP Enterprise Datenbank:

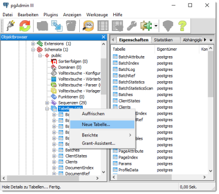
Lokalisieren der CROSSCAP Tabellen (CrosscapEnterprise > Schemata > Public > Tabellen),
Anlegen einer neuen Tabelle auf dieser Ebene (Rechte Maustaste > Neue Tabelle):

Ein zusätzliches Fenster öffnet sich ...
Geben Sie auf dem Reiter Eigenschaften den Namen der Tabelle ein und wählen Sie den Eigentümer CrosscapUser aus:
Achtung: Nur der Eigentümer CrosscapUser kann später von CROSSCAP verwendet werden, um auf diese Tabelle zuzugreifen!

Betätigen Sie auf dem Reiter Spalten die Schaltfläche Hinzu - ein neues Fenster öffnet sich.
Geben Sie für jede der benötigten Spalten (in diesem Beispiel drei) auf dem Reiter Eigenschaften die nötigen Daten ein:

Die erste Spalte (Nummer) hat eine Sonderrolle, sie wird später als sog. Primary Key (Sortierspalte) definiert und verhindert aufgrund der darin enthaltenen aufsteigenden Zahlen die Neusortierung aller Datensätze. Datentyp Character, Länge: 3.

Die beiden nächsten Spalte beinhalten die inhaltlich relevanten Daten. Der Datentyp character varying sorgt dafür, dass die Datenwerte beliebig lange sein können ...
Wechseln Sie nun auf den Reiter Constraints und fügen Sie den Primärschlüssel hinzu:

Ein weiteres Fenster öffnet sich, wechseln Sie darin auf den Reiter Spalten:

In diesem Fall wurde die Spalte Nummer ausgewählt und als Primärschlüssel definiert.
In der aufgefrischten Tabellenliste der Datenbank CrosscapEnterprise sollte die soeben erzeugte Tabelle zu finden sein:

Schritt 2: Importieren von Daten in eine neue Nachschlagetabelle:
Schnelldurchlauf durch alle Aktionen in Schritt 2:
- Markieren der neuen Tabelle, Datenimport starten
- Dateiname, Dateityp, Kodierung und Delimiter angeben
- Überprüfen, dass die Daten korrekt importiert wurden
Lokalisieren und markieren der Nachschlagetabelle (CrosscapEnterprise > Schemata > Public > Tabellen),
dann Import der benötigten Tabellendatensätze (Rechte Maustaste > Import) ...

Ein neues Fenster öffnet sich. Wählen Sie hier die zu importierende Datei, den Dateityp und die Kodierung aus:

Die Kodierung UTF8 berücksichtigt die deutschen Umlaute ...
Unter Reiter Spalten sollten (in diesem Beispiel) die drei verfügbaren Spalten angezeigt werden und markiert sein:

Unter Misc. Options muss abschließend noch der richtige Begrenzer ausgewählt werden - hier das Semikolon:
Ist Alles wie erwartet, kann der Import über die gleichnamige Schaltfläche eingeleitet werden.

Abschließend sollte der Import durch die Anzeige der Daten überprüft werden:

Ein neues Fenster öffnet sich, hier sollten die importierten Daten zu sehen sein:

Schritt 3: Eintragen der Tabelle(n) in das Verzeichnis für Nachschlagetabellen
CROSSCAP verwendet eine zentrale Tabelle (LookupTables) um darin alle händisch angelegten Nachschlagetabellen (s.o.) zu verzeichnen. Die hier gepflegten Daten werden in den Projektvorlagen beim Aufruf der Funktion Nachschlagetabelle verwendet, um eine Liste aller aktuell gültigen Nachschlagetabellen anzuzeigen und zur Auswahl anzubieten.
Schnelldurchlauf durch alle Aktionen in Schritt 3:
- Markieren und öffnen der Tabelle LookupTables, um den aktuellen Inhalt einsehen zu können
- Laufende Nummer und Tabellen-Bezeichnungen der neuen Nachschlagetabelle(n) hinzufügen
- Abspeichern der Änderungen
Lassen Sie sich die aktuellen Daten der Tabelle LookupTables anzeigen:
(CrosscapEnterprise > Schemata > Public > Tabellen > LookupTables),
dann Anzeige der Datensätze (Rechte Maustaste > Daten anzeigen > Die oberste 100 ...)

Bei einem System ohne aktive Nachschlagetabellen wird die Auflistung leer sein:

Geben Sie in die linke Spalte die laufende Nummer und in die rechte Spalte den Namen der hinzuzufügenden Nachschlagetabelle ein:

Speichern Sie die gemachten Änderungen durch Anklicken des Diskettensymbols ab.
Mit dem Ende von Schritt 3 sind die Vorarbeiten auf DBMS-Ebene abgeschlossen. Der eigentliche Aufruf der Nachschlagetabelle(n) und die Konfiguration der Vorgabelisten erfolgt innerhalb der CROSSCAP Anwendung und wird an anderer Stelle beschrieben: Vorgabelisten aus CROSSCAP Enterprise Nachschlagetabellen
War dieser Artikel hilfreich?
Das ist großartig!
Vielen Dank für das Feedback
Leider konnten wir nicht helfen
Vielen Dank für das Feedback
Feedback gesendet
Wir wissen Ihre Bemühungen zu schätzen und werden versuchen, den Artikel zu korrigieren